× Heads up!

Aqua Data Studio / nhilam

Follow
IDE for Relational Databases
×
tomconrad reported 2018-04-03T14:45:34Z  · last modified 2023-05-15T13:06:56Z

Undo feature in Query Builder Design Pane


customer request PM
Priority Low
Complexity Unknown
Component Query Builder
Version Future

They would like the ability to undo the Remove Join if they decide they need the join without having to do it manually.

 

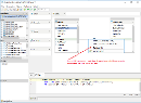
For example I activate a connection line and choose „delete“ the join:


[cid:image005.png@01D3B0D9.EFB8BDD0]

After delete the join I see that I made a mistake and I want to UNDO this delete.
The UNDO Feature is not supported in the same way as for example at the editor.

I hope now it is clear ☺

1 attachment

Issue #15550

New
 
 
Completion
No due date
No fixed build
No time estimate

About AquaClusters Privacy Policy Support Version - 19.0.2-4 AquaFold, Inc Copyright © 2007-2017