Case number 01002536
The customer would like to have the option to save the order of the columns at the Object Search Window and set it as a default. So whenever he open Object Search tool the column order that he set previously.
In the case the customer described the following:
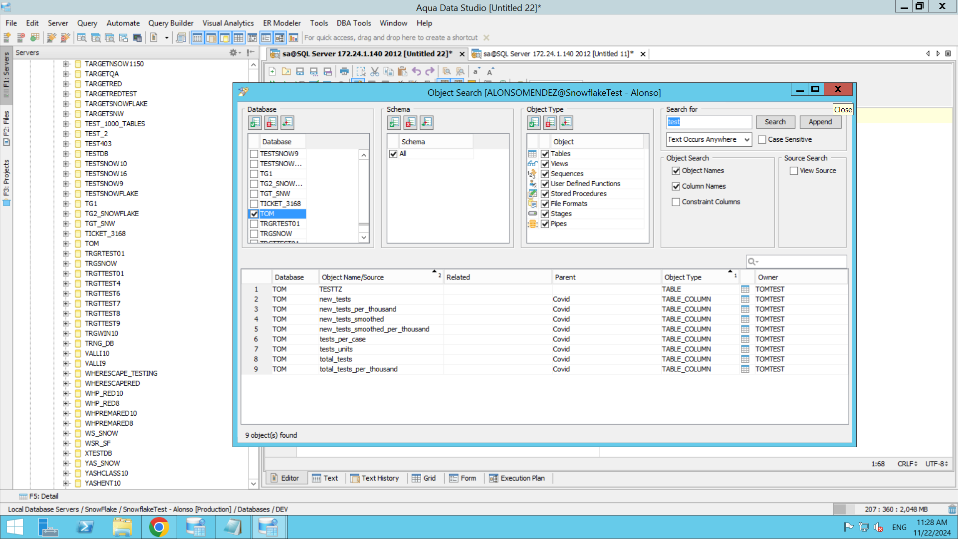
When the Object Search window comes up, the default order of the columns is:
Object Name/Source, Object Type, Parent, Related, Owner, Database.
When I change the order, is it possible to set the default like below?
Database, Owner, Object Name/Source, Object Type, Parent, Related
Hi Lisa,
I was reviewing old Deferred Development cases and I wanted to know if this request is something that can be added in a future release of Aqua Data Studio.
I have tested this on Aqua Data Studio 24.1.0-rc-1 and I'm able to change the columns order by click on the column titles and dragging them to the desired position as indicated on the product documentation https://www.aquaclusters.com/app/home/project/public/aquadatastudio/wikibook/Documentation24.0/page/207/Using-Object-Search.
However, there is no option to save the new columns order to use in a future Object Search. Please find attached "ObjectSearch_columnOrderChange" screenshot for reference.
Thanks,
Diego
Issue #15929 |
New |
Completion |
No due date |
No fixed build |
No time estimate |
Hi Lisa,
I was reviewing old Deferred Development cases and I wanted to know if this request is something that can be added in a future release of Aqua Data Studio.
I have tested this on Aqua Data Studio 24.1.0-rc-1 and I'm able to change the columns order by click on the column titles and dragging them to the desired position as indicated on the product documentation https://www.aquaclusters.com/app/home/project/public/aquadatastudio/wikibook/Documentation24.0/page/207/Using-Object-Search.
However, there is no option to save the new columns order to use in a future Object Search. Please find attached "ObjectSearch_columnOrderChange" screenshot for reference.
Thanks,
Diego